Skip to content

PaperCodex

Subscribe

Question Answering

HaluEval: Detect and Benchmark LLM Hallucinations Across QA, Dialogue, and Summarization

HaluEval: Detect and Benchmark LLM Hallucinations Across QA, Dialogue, and Summarization 536

Large language models (LLMs) like ChatGPT are transforming how we interact with AI—but they often “make things up.” These fabricated,…

01/13/2026Hallucination Detection, Knowledge-grounded Dialogue, Question Answering
SQuARE: Boost LLM Reasoning with Self-Generated Questions—No Retraining Needed

SQuARE: Boost LLM Reasoning with Self-Generated Questions—No Retraining Needed 757

Solving complex reasoning problems is a persistent challenge for Large Language Models (LLMs). While techniques like Chain-of-Thought (CoT) prompting have…

01/13/2026Chain-of-thought Prompting, Question Answering, Reasoning Enhancement
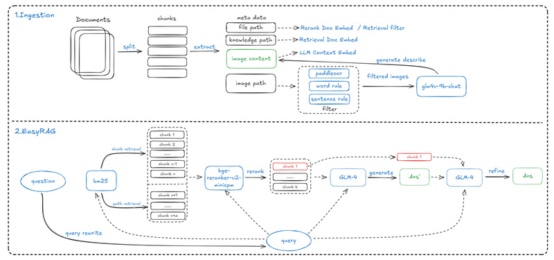
EasyRAG: A Lightweight, High-Accuracy RAG Framework for Resource-Constrained Network Operations and Enterprise QA

EasyRAG: A Lightweight, High-Accuracy RAG Framework for Resource-Constrained Network Operations and Enterprise QA 584

In today’s fast-paced IT and enterprise environments, teams increasingly rely on retrieval-augmented generation (RAG) systems to provide accurate, context-aware answers…

01/09/2026Automated Network Operations, Question Answering, Retrieval-Augmented Generation
XLNet: Bidirectional Language Understanding Without Masked Input Limitations

XLNet: Bidirectional Language Understanding Without Masked Input Limitations 6180

XLNet is a breakthrough in language modeling that effectively bridges the gap between autoregressive (AR) and autoencoding (AE) pretraining paradigms.…

12/27/2025Question Answering, Reading Comprehension, Text Classification
Copyright © 2026 PaperCodex.
  • Facebook
  • YouTube
  • Twitter

PaperCodex